- Explore MCP Servers
- MCP-Server-101
Mcp Server 101
What is Mcp Server 101
MCP-Server-101 is a robust implementation of the Model Context Protocol (MCP), designed to facilitate seamless integration and interaction with various documentation sources, providing essential tools for developers.
Use cases
Use cases include automating tasks such as updating databases, sending messages through APIs, and retrieving information from documentation to assist developers in their workflows.
How to use
To use MCP-Server-101, developers need to set up the environment using ‘dotenv’ for loading environment variables, and then connect their applications to the MCP servers via clients to access documentation and tools.
Key features
Key features include the ability to query and extract information from documentation, support for various data sources, and the provision of resources, tools, and prompts for enhanced functionality.
Where to use
MCP-Server-101 can be used in software development environments, particularly for projects involving AI applications that require integration with external data sources and documentation.
Clients Supporting MCP
The following are the main client software that supports the Model Context Protocol. Click the link to visit the official website for more information.
Overview
What is Mcp Server 101
MCP-Server-101 is a robust implementation of the Model Context Protocol (MCP), designed to facilitate seamless integration and interaction with various documentation sources, providing essential tools for developers.
Use cases
Use cases include automating tasks such as updating databases, sending messages through APIs, and retrieving information from documentation to assist developers in their workflows.
How to use
To use MCP-Server-101, developers need to set up the environment using ‘dotenv’ for loading environment variables, and then connect their applications to the MCP servers via clients to access documentation and tools.
Key features
Key features include the ability to query and extract information from documentation, support for various data sources, and the provision of resources, tools, and prompts for enhanced functionality.
Where to use
MCP-Server-101 can be used in software development environments, particularly for projects involving AI applications that require integration with external data sources and documentation.
Clients Supporting MCP
The following are the main client software that supports the Model Context Protocol. Click the link to visit the official website for more information.
Content
🌐 MCP-Server-101
🌟 Project Overview
MCP-Server-101 is a robust implementation of the Model Context Protocol (MCP), designed to facilitate seamless integration and interaction with various documentation sources. It provides tools for querying and extracting relevant information from documentation, making it an essential resource for developers working with libraries like langchain, openai, and llama-index.
📔 Model Context Protocol (MCP)
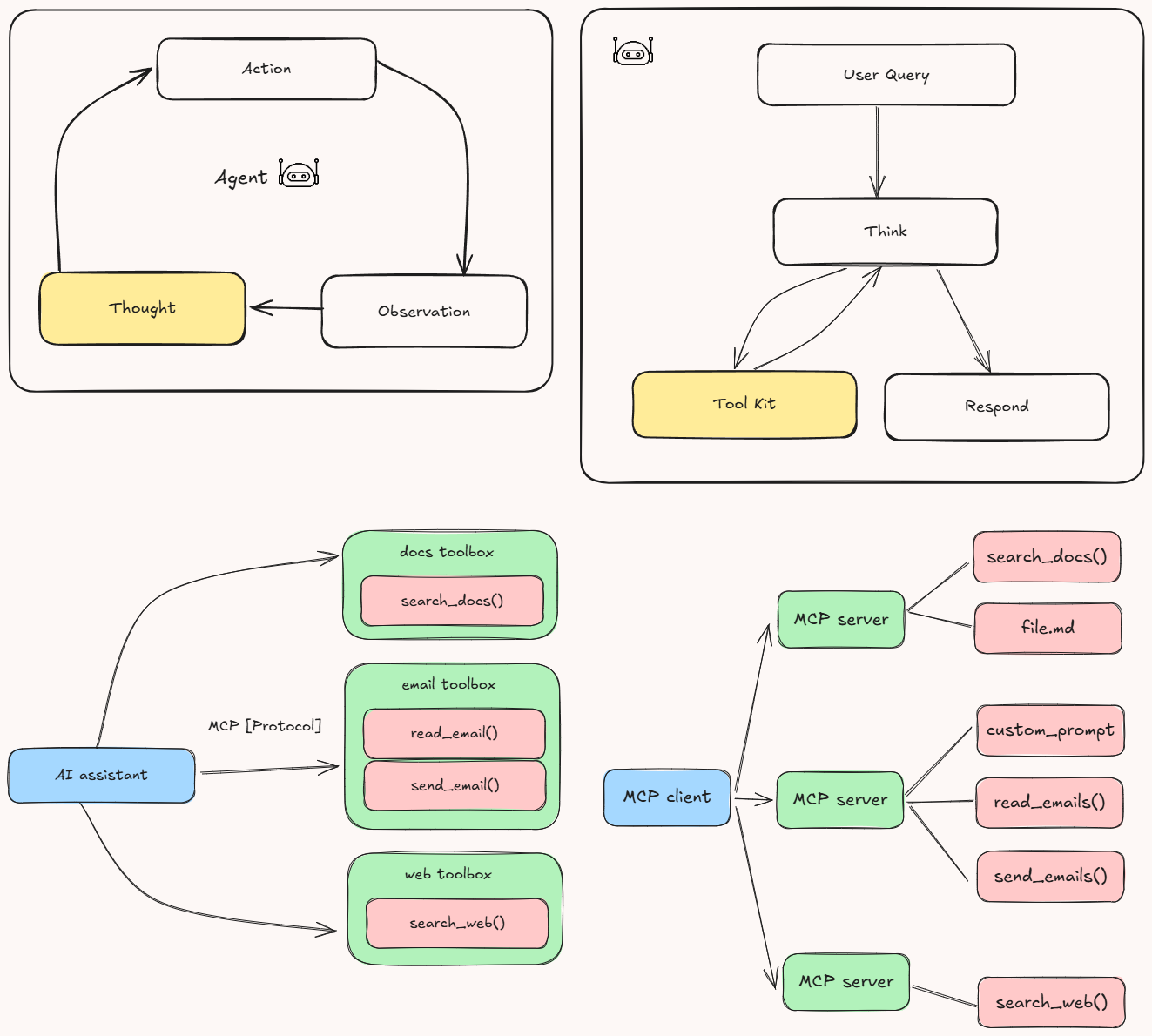
The Model Context Protocol (MCP) is an open, standardized protocol that connects AI models with external data sources and tools, functioning like a “USB-C port” for AI applications. MCP uses a client-server architecture: hosts (AI applications) communicate via MCP clients to lightweight MCP servers, which expose specific functionalities by interfacing with local files, databases, APIs, or other services.
Key components include:
- Hosts: AI applications needing access to external data or tools.
- Clients: Maintain one-to-one connections with MCP servers.
- MCP Servers: Lightweight servers exposing functionality over MCP.
- Local Data Sources: Files or databases accessed by servers.
- Remote Services: External APIs or services accessed by servers.
MCP servers can provide three main types of capabilities:
- Resources: File-like data that can be read by clients (like API responses or file contents)
- Tools: Functions that can be called by the LLM (with user approval)
- Prompts: Pre-written templates that help users accomplish specific tasks
For example, a host like Cursor instructs its MCP client to update a Google Sheet and send a Slack message; the client then connects to separate MCP servers for Google Sheets and Slack, which call the respective APIs and return the results back through the client to the host.

🏗️ Key Functionalities
1. Environment Configuration
The project uses dotenv to load environment variables, ensuring secure and flexible configuration management.
2. Web Search
The search_web function performs web searches using the Serper.dev API. It retrieves up to two results for a given query and handles timeouts gracefully.
3. Web Content Fetching
The fetch_url function fetches and parses visible text content from a webpage. It uses httpx for asynchronous HTTP requests and BeautifulSoup for HTML parsing.
4. Documentation Search Tool
The get_docs MCP tool allows users to search documentation for specific queries within supported libraries (langchain, openai, llama-index). It performs a web search constrained to the documentation domain of the selected library and extracts visible text content from the top results.
5. Server Execution
The MCP server is executed using the mcp.run method with stdio transport, making it suitable for integration with other tools and systems.
💻 Getting Started
Prerequisites
- Python 3.12 or higher
pip(Python package manager)- Access to the Serper.dev API (API key required)
Installing uv Package Manager
On MacOS/Linux:
curl -LsSf https://astral.sh/uv/install.sh | sh
Make sure to restart your terminal afterwards to ensure that the uv command gets picked up.
Project Setup
- Create and initialize the project:
# Create a new directory for our project
uv init mcp-server
cd mcp-server
# Create virtual environment and activate it
uv venv
source .venv/bin/activate # On Windows use: .venv\Scripts\activate
# Install dependencies
uv add "mcp[cli]" httpx
- Create the server implementation file:
touch main.py
Running the Server
- Start the MCP server:
uv run main.py
- The server will start and be ready to accept connections
Connecting to Claude Desktop
- Install Claude Desktop from the official website
- Configure Claude Desktop to use your MCP server:
Edit ~/Library/Application Support/Claude/claude_desktop_config.json:
- Restart Claude Desktop
🧑🏼💻 Features and Architecture
1. Modular Design
The project is structured to ensure modularity and maintainability. Key components include:
main.py: Implements the MCP server with tools for web search and documentation retrieval.pyproject.toml: Defines project metadata and dependencies, ensuring compatibility and ease of setup.uv.lock: Locks dependency versions for consistent environments.
2. Asynchronous Operations
The server leverages asynchronous programming for efficient web searches and content fetching, using libraries like httpx and BeautifulSoup.
3. Dependency Management
Dependencies are managed using pyproject.toml and locked with uv.lock. Key dependencies include:
beautifulsoup4: For HTML parsing.dotenv: For environment variable management.httpx: For asynchronous HTTP requests.mcp[cli]: For MCP server implementation.
4. Documentation Search Tool
The get_docs tool allows users to query documentation for specific libraries (langchain, openai, llama-index). It integrates web search and content extraction to provide relevant results.
5. Extensibility
The project is designed for extensibility, allowing developers to add new tools or integrate additional libraries with minimal effort.
6. Environment Configuration
Environment variables are managed using .env files, ensuring secure and flexible configuration.
7. Standards Compliance
The project adheres to modern Python standards, requiring Python 3.12 or higher, and uses pyproject.toml for configuration.
8. Dependency Locking
The uv.lock file ensures that all dependencies are pinned to specific versions, preventing compatibility issues across environments.
9. Future Enhancements
- Add support for additional libraries in the
get_docstool. - Implement caching for frequently accessed documentation.
- Enhance error handling for web requests.
🤝 Contributing
Contributions are welcome! Please feel free to submit a Pull Request.
- Fork the repository
- Create your feature branch (
git checkout -b feature/AmazingFeature) - Commit your changes (
git commit -m 'Add some AmazingFeature') - Push to the branch (
git push origin feature/AmazingFeature) - Open a Pull Request
📜 License
Distributed under the MIT License. See LICENSE file for more information.
👋 Connect with Me
Feel free to reach out for collaboration, questions, or potential opportunities! I’m always excited to discuss
- 🧠 Intelligent AI Agents
- 📊 Risk Analysis & Financial Technology
- 🤖 Machine Learning Solutions
- 🚀 AI-Driven Decision Support Systems
Dev Tools Supporting MCP
The following are the main code editors that support the Model Context Protocol. Click the link to visit the official website for more information.












