- Explore MCP Servers
- azure-ai-travel-agents
Azure Ai Travel Agents
What is Azure Ai Travel Agents
The azure-ai-travel-agents is a robust enterprise application that utilizes multiple AI agents to enhance travel agency operations, enabling efficient handling of customer queries, destination recommendations, and itinerary planning.
Use cases
Use cases include assisting travel agents in responding to customer inquiries, suggesting travel destinations based on preferences, creating detailed travel itineraries, and fetching real-time travel information.
How to use
Users can interact with the application through a user interface where they can input customer queries. The AI agents will process these inputs to provide recommendations and create travel itineraries.
Key features
Key features include customer query understanding, destination recommendation, itinerary planning, code evaluation, model inference using ONNX and vLLM, echo ping for input validation, and web search for live travel data.
Where to use
The azure-ai-travel-agents can be used in travel agencies, tourism companies, and any business that requires efficient customer service and travel planning solutions.
Clients Supporting MCP
The following are the main client software that supports the Model Context Protocol. Click the link to visit the official website for more information.
Overview
What is Azure Ai Travel Agents
The azure-ai-travel-agents is a robust enterprise application that utilizes multiple AI agents to enhance travel agency operations, enabling efficient handling of customer queries, destination recommendations, and itinerary planning.
Use cases
Use cases include assisting travel agents in responding to customer inquiries, suggesting travel destinations based on preferences, creating detailed travel itineraries, and fetching real-time travel information.
How to use
Users can interact with the application through a user interface where they can input customer queries. The AI agents will process these inputs to provide recommendations and create travel itineraries.
Key features
Key features include customer query understanding, destination recommendation, itinerary planning, code evaluation, model inference using ONNX and vLLM, echo ping for input validation, and web search for live travel data.
Where to use
The azure-ai-travel-agents can be used in travel agencies, tourism companies, and any business that requires efficient customer service and travel planning solutions.
Clients Supporting MCP
The following are the main client software that supports the Model Context Protocol. Click the link to visit the official website for more information.
Content
Azure AI Travel Agents with Llamaindex.TS and MCP
:star: To stay updated and get notified about changes, star this repo on GitHub!
Overview • Architecture • Features • Preview locally FOR FREE • Cost estimation • Join the Community

Overview
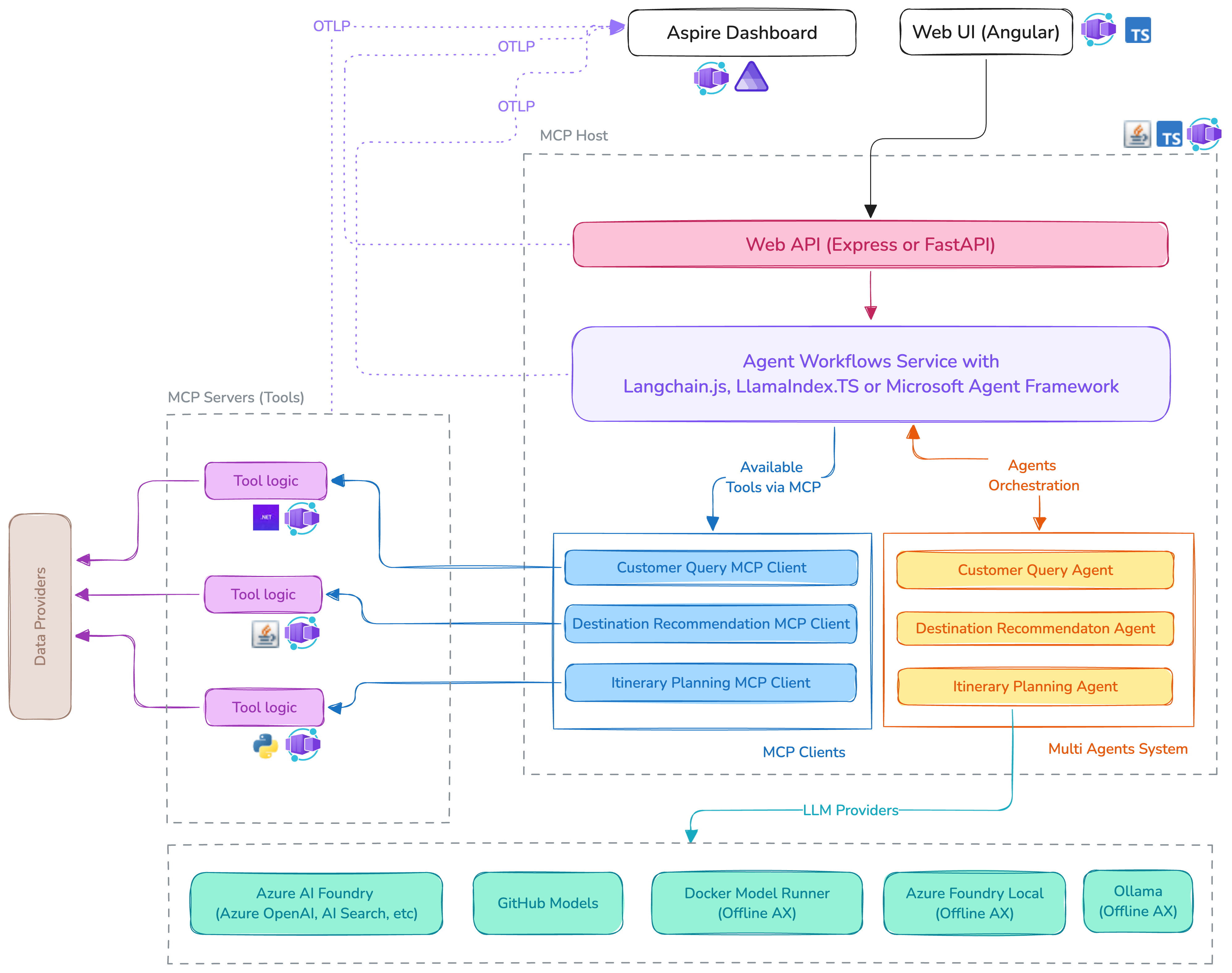
The AI Travel Agents is a robust enterprise application that leverages multiple AI agents to enhance travel agency operations. The application demonstrates how LlamaIndex.TS orchestrates multiple AI agents to assist employees in handling customer queries, providing destination recommendations, and planning itineraries. Multiple MCP (Model Context Protocol) servers, built with Python, Node.js, Java and .NET, are used to provide various tools and services to the agents, enabling them to work together seamlessly.
| Agent Name | Purpose |
|---|---|
| Customer Query Understanding | Extracts key preferences from customer inquiries. |
| Destination Recommendation | Suggests destinations based on customer preferences. |
| Itinerary Planning | Creates a detailed itinerary and travel plan. |
| Code Evaluation | Executes custom logic and scripts when needed. |
| Model Inference | Runs a custom LLM using ONNX and vLLM on Azure Container Apps’ serverless GPU for high-performance inference. |
| Web Search | Uses Grounding with Bing Search to fetch live travel data. |
| Echo Ping | Echoes back any received input (used as an MCP server example). |
High-Level Architecture
The architecture of the AI Travel Agents application is designed to be modular and scalable:
- All components are containerized using Docker so that they can be easily deployed and managed by Azure Container Apps.
- All agents tools are available as MCP (Model Context Protocol) servers and are called by the MCP clients.
- MCP servers are implemented independently using variant technologies, such as Python, Node.js, Java, and .NET.
- The Agent Workflow Service orchestrates the interaction between the agents and MCP clients, allowing them to work together seamlessly.
- The Aspire Dashboard is used to monitor the application, providing insights into the performance and behavior of the agents (through the OpenTelemetry integration).
[!NOTE]
New to the Model Context Protocol (MCP)? Check out our free MCP for Beginners guide.
Features
- Multiple AI agents (each with its own specialty)
- Orchestrated by LlamaIndex.TS
- Supercharged by MCP
- Deployed serverlessly via Azure Container Apps
- Includes an llms.txt file to provide information to help LLMs use this project at inference time (learn more)
Preview the application locally for FREE
To run and preview the application locally, we will use Docker Model Runner.
[!IMPORTANT]
The Phi4 14B model requires significant resources (at least 16GB RAM and a modern CPU or GPU) to run efficiently.
GPU acceleration is only supported on macOS Apple Silicon and NVIDIA GPUs on Windows).
If your machine does not have enough resources to run LLMs locally, you can still run the application using Azure AI Foundry. Please refer to the Advanced Setup documentation for more information.
One setup script
The script will do the following:
- Run a check for the required tools and dependencies
- Clone the current repository to your local machine
- Install npm dependencies for the API and web app
- Download the Phi4 14B model
- This will take a while, as the model is large (around 7.80 GB)
- Build the Docker images for all the MCP servers
- Configure all the .env files with the correct settings for local AX
In order to run the application locally, ensure you have the following installed before running the preview script:
- Git (for cloning the repository)
- Node.js (for the UI and API services)
- Docker (for the MCP servers and using DMR - Docker Model Runner)
- Make sure to enable the DMR in Docker Desktop settings.
- Powershell 7+ (pwsh) - For Windows users only.
- Important: Ensure you can run
pwsh.exefrom a PowerShell terminal. If this fails, you likely need to upgrade PowerShell
- Important: Ensure you can run
For Linux and macOS users
/bin/bash <(curl -fsSL https://aka.ms/azure-ai-travel-agents-preview)
For Windows users
iex "& { $(irm https://aka.ms/azure-ai-travel-agents-preview-win) }"
Cost estimation
When provisioning resources in Azure, it’s important to consider the costs associated with running the application. The AI Travel Agents sample uses several Azure services, and the costs can vary based on your usage and configuration.
Pricing varies per region and usage, so it isn’t possible to predict exact costs for your usage.
However, you can use the Azure pricing calculator for the resources below to get an estimate.
- Azure Container Apps: Consumption plan, Free for the first 2M executions. Pricing per execution and memory used. Pricing
- Azure Container Registry: Free for the first 2GB of storage. Pricing per GB stored and per GB data transferred. Pricing
- Azure OpenAI: Standard tier, GPT model. Pricing per 1K tokens used, and at least 1K tokens are used per query. Pricing
- Azure Monitor: Free for the first 5GB of data ingested. Pricing per GB ingested after that. Pricing
[!IMPORTANT]
To avoid unnecessary costs, remember to take down your app if it’s no longer in use,
either by deleting the resource group in the Portal or runningazd down --purge(see Clean up).
Quick deploy the sample to Azure
- Open a terminal and navigate to the root of the project.
- Authenticate with Azure by running
azd auth login. - Run
azd upto deploy the application to Azure. This will provision Azure resources, deploy this sample, with all the containers, and set up the necessary configurations.- You will be prompted to select a base location for the resources. If you’re unsure of which location to choose, select
swedencentral. - By default, the OpenAI resource will be deployed to
swedencentral. You can set a different location withazd env set AZURE_LOCATION <location>. Currently only a short list of locations is accepted. That location list is based on the OpenAI model availability table and may become outdated as availability changes.
- You will be prompted to select a base location for the resources. If you’re unsure of which location to choose, select
The deployment process will take a few minutes. Once it’s done, you’ll see the URL of the web app in the terminal.
You can now open the web app in your browser and start chatting with the bot.
Clean up
To clean up all the Azure resources created by this sample:
- Run
azd down --purge - When asked if you are sure you want to continue, enter
y
The resource group and all the resources will be deleted.
Advanced Setup
To run the application in a more advanced local setup or deploy to Azure, please refer to the troubleshooting guide in the Advanced Setup documentation. This includes setting up the Azure Container Apps environment, using local LLM providers, configuring the services, and deploying the application to Azure.
Contributing
We welcome contributions to the AI Travel Agents project! If you have suggestions, bug fixes, or new features, please feel free to submit a pull request. For more information on contributing, please refer to the CONTRIBUTING.md file.
Join the Community
We encourage you to join our Azure AI Foundry Developer Community to share your experiences, ask questions, and get support:
- aka.ms/foundry/discord - Join our Discord community for real-time discussions and support.
- aka.ms/foundry/forum - Visit our Azure AI Foundry Developer Forum to ask questions and share your knowledge.
Dev Tools Supporting MCP
The following are the main code editors that support the Model Context Protocol. Click the link to visit the official website for more information.










