- Explore MCP Servers
- mcp-container-ts
Mcp Container Ts
What is Mcp Container Ts
mcp-container-ts is a quick start guide for setting up a remote Model Context Protocol (MCP) server using Azure Container Apps. It is built with Node.js and TypeScript, allowing for the execution of various tools and services in a serverless environment.
Use cases
Use cases for mcp-container-ts include running remote services for applications like VS Code, integrating with AI models from Azure OpenAI, and managing data with PostgreSQL in a serverless setup.
How to use
To use mcp-container-ts, follow the quick start guide provided in the repository. It includes the necessary steps to set up the MCP server and connect it with tools and clients, ensuring a smooth deployment on Azure Container Apps.
Key features
Key features of mcp-container-ts include serverless architecture, built with Node.js and TypeScript, integration with Azure Container Apps, and the ability to run various tools and services efficiently.
Where to use
mcp-container-ts can be used in cloud computing environments, particularly for applications that require serverless architectures, such as web applications, microservices, and data processing tasks.
Clients Supporting MCP
The following are the main client software that supports the Model Context Protocol. Click the link to visit the official website for more information.
Overview
What is Mcp Container Ts
mcp-container-ts is a quick start guide for setting up a remote Model Context Protocol (MCP) server using Azure Container Apps. It is built with Node.js and TypeScript, allowing for the execution of various tools and services in a serverless environment.
Use cases
Use cases for mcp-container-ts include running remote services for applications like VS Code, integrating with AI models from Azure OpenAI, and managing data with PostgreSQL in a serverless setup.
How to use
To use mcp-container-ts, follow the quick start guide provided in the repository. It includes the necessary steps to set up the MCP server and connect it with tools and clients, ensuring a smooth deployment on Azure Container Apps.
Key features
Key features of mcp-container-ts include serverless architecture, built with Node.js and TypeScript, integration with Azure Container Apps, and the ability to run various tools and services efficiently.
Where to use
mcp-container-ts can be used in cloud computing environments, particularly for applications that require serverless architectures, such as web applications, microservices, and data processing tasks.
Clients Supporting MCP
The following are the main client software that supports the Model Context Protocol. Click the link to visit the official website for more information.
Content
Getting Started with Remote MCP Servers using Azure Container Apps (Node.js/TypeScript)
This is a quick start guide that provides the basic building blocks to set up a remote Model Context Protocol (MCP) server using Azure Container Apps. The MCP server is built using Node.js and TypeScript, and it can be used to run various tools and services in a serverless environment.
Prerequisites
- Install VS Code
- Install GitHub Copilot and GitHub Copilot Chat extensions
- Install the Azure Developer CLI (azd)
Setup Instructions
You can run these commands from the VSCode Terminal
- Clone this repository
git clone https://github.com/azure-samples/mcp-container-ts.git
- Log in to your Azure account
azd auth login
- Provision and deploy the project (ensure you are in the folder of the cloned repo when running this command):
azd up
- Once the deployment is complete, you can access the MCP server using the URL provided in the output. The URL will look something like this:
https://<env-name>.<container-id>.<region>.azurecontainerapps.io
- You can configure the MCP server in your local VS Code environment by adding the URL to the
mcp.jsonfile or manually adding it as described in the previous section:
{
"servers": {
"mcp-server-sse-remote": {
"type": "sse",
"url": "https://<your-app-name>.<region>.azurecontainerapps.io/sse"
}
}
}
[!NOTE]
The URL for the MCP server will be different for each deployment. Make sure to update the URL in themcp.jsonfile or in your MCP client configuration accordingly.
- If everything is configured correcly, you should see something like the below when prompting GitHub Copilot in Agent mode:

- If you were simply testing the deployment, you can remove and clean up all deployed resources by running the following command to avoid incurring any costs:
azd down
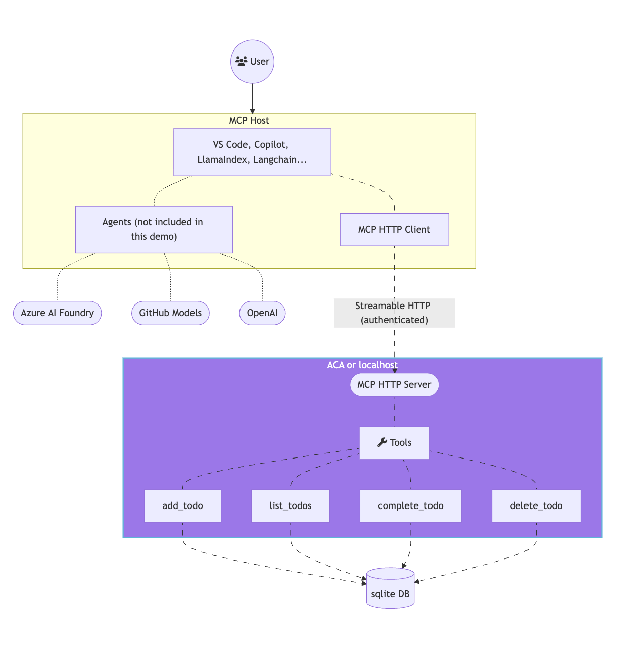
What is MCP?
The Model Context Protocol (MCP) is a protocol that allows different AI models and tools to communicate with each other. It provides a standardized way for models to share information and collaborate on tasks. The MCP server acts as a bridge between different models and tools, allowing them to work together seamlessly.
Below is the architecture diagram for a typical MCP server setup:

[!IMPORTANT]
(*) This guide implements only the SSE MCP server. The MCP host and clients are not provided. If you are looking for a complete solution, with a custom MCP host, client and both HTTP and SSE MCP servers please check out this other repository.
Other installation options
You have a few other options besides azd up locally for getting started with this template. The quickest way to get started is GitHub Codespaces, since it will setup all the tools for you, but you can also set it up locally.
GitHub Codespaces
You can run this template virtually by using GitHub Codespaces. The button will open a web-based VS Code instance in your browser:
-
Open the template (this may take several minutes):
-
Open a terminal window
-
Continue with the deploying steps
[!NOTE]
If you run the mcp server inside of GitHub Codespaces, make sure to change the port visibility to Public:
Click on “PORTS” tabs → right-click on the opened port (3000 by default) → Port visibility → Public.
VS Code Dev Containers
A related option is VS Code Dev Containers, which will open the project in your local VS Code using the Dev Containers extension:
-
Start Docker Desktop (install it if not already installed)
-
Open the project:
-
Open a terminal window
-
Start the server
npm start
Local Environment
If you prefer to run the MCP server locally, you can do so by following these steps:
Prerequisites
You need to have the following tools installed on your local machine:
- Clone this repository:
git clone https://github.com/Azure-Samples/mcp-container-ts
cd mcp-container-ts
-
Open the project folder
-
Install dependencies
npm install
- Start the server
npm start
[!NOTE]
When the applications starts, the server will create an in-memory SQLite database. This database is used to store the state of the tools and their interactions with the MCP server.
Test your MCP server with desktop MCP Clients
Option 1 - Use the mcp.json file in VS Code
The quickest way to connect to the MCP server is the use the provided mcp.json configuration file to set up the MCP server in your VS Code environment. This configuration file contains the necessary settings for the MCP server, including the URL and transport type.
{
"servers": {
"mcp-server-sse": {
"type": "sse",
"url": "http://localhost:3000/sse"
}
}
}
Once you have this file opened, you can click on the “start” inlined action button that will connect the MCP server and fetch the available tools.
Option 2 - Manually Adding MCP Server to VS Code
- Add MCP Server from command palette and add URL to your running Function app’s SSE endpoint:
http://localhost:3000/sse
- Select HTTP (Server-Sent-Events) for the type of MCP server to add.
- Enter the URL to your running function app’s SSE endpoint
- Enter the server ID. (This can be any name you want)
- Choose if you want to run this in your User settings (available to all apps for you) or to your Workspace settings (available to this app, only)
- In Copilot chat agent mode enter a prompt to trigger the tool, e.g., select some code and enter this prompt
I need to send an email to Dan, please add that to my todo list.
- When prompted to run the tool, consent by clicking Continue,
- When you’re done, press Ctrl+C in the terminal window to stop the func.exe host process, and List MCP Servers from command palette and stop the local server.
Option 3 - MCP Inspector
- In a new terminal window, install and run MCP Inspector
npm run inspect
- CTRL click to load the MCP Inspector web app from the URL displayed by the app (e.g. http://0.0.0.0:5173/#resources)
- Set the transport type to SSE
- Set the URL to your running Function app’s SSE endpoint and Connect:
http://localhost:3000/sse
- List Tools. Click on a tool and Run Tool.
Next Steps
- Learn more about related MCP efforts from Microsoft
Dev Tools Supporting MCP
The following are the main code editors that support the Model Context Protocol. Click the link to visit the official website for more information.










