- Explore MCP Servers
- mcp-functioncall
Mcp Functioncall
What is Mcp Functioncall
mcp-functioncall is a protocol that enables standardized function calls for model interoperability, allowing different models to communicate and utilize each other’s capabilities effectively.
Use cases
Use cases for mcp-functioncall include integrating various AI models in a single application, enabling tool interoperability in chatbots, and developing plugins that can work across different hosting platforms.
How to use
To use mcp-functioncall, developers need to follow the MCP Client Specification to create a client that can interact with tools developed according to the MCP Server Specification. This ensures compatibility and seamless integration between different models and tools.
Key features
Key features of mcp-functioncall include standardized function calling, enhanced interoperability between models, and the ability to create a unified plugin ecosystem that allows tools from different hosts to work together.
Where to use
mcp-functioncall can be used in various fields including artificial intelligence, machine learning, and software development, particularly in environments where multiple models or tools need to interact and share functionalities.
Clients Supporting MCP
The following are the main client software that supports the Model Context Protocol. Click the link to visit the official website for more information.
Overview
What is Mcp Functioncall
mcp-functioncall is a protocol that enables standardized function calls for model interoperability, allowing different models to communicate and utilize each other’s capabilities effectively.
Use cases
Use cases for mcp-functioncall include integrating various AI models in a single application, enabling tool interoperability in chatbots, and developing plugins that can work across different hosting platforms.
How to use
To use mcp-functioncall, developers need to follow the MCP Client Specification to create a client that can interact with tools developed according to the MCP Server Specification. This ensures compatibility and seamless integration between different models and tools.
Key features
Key features of mcp-functioncall include standardized function calling, enhanced interoperability between models, and the ability to create a unified plugin ecosystem that allows tools from different hosts to work together.
Where to use
mcp-functioncall can be used in various fields including artificial intelligence, machine learning, and software development, particularly in environments where multiple models or tools need to interact and share functionalities.
Clients Supporting MCP
The following are the main client software that supports the Model Context Protocol. Click the link to visit the official website for more information.
Content
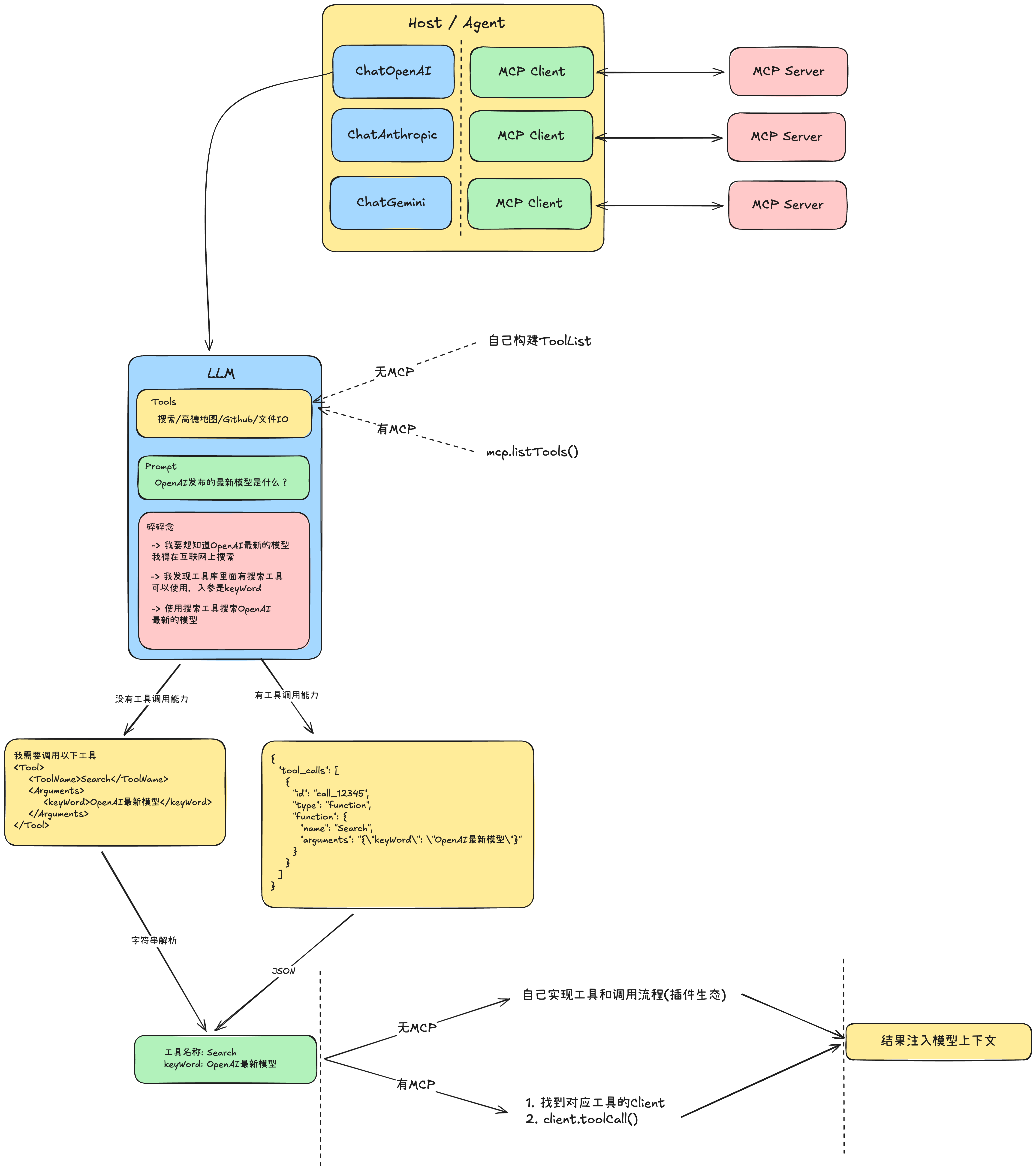
MCP 和 Function Call
困惑
- 有哪些模型支持MCP?
- 只有支持函数调用的模型才能使用MCP吗?
- MCP能脱离LLM调用吗?
概念
- MCP是协议,是一套标准
- Function Call / Tool Call是模型的基本能力,可以返回格式化工具调用的能力
从调用流程角度
是否使用MCP的区别发生在FunctionCall完成后

从开发者角度
- 无MCP
- Host作者制定工具的开发规范 (LobeChat / LibreChat)
- 开发者根据规范给某一个Host开发工具
- 不同Host之间插件生态不互通
- 有MCP
- Host作者根据MCP Client Spec开发客户端
- 工具作者根据MCP Server Sepc开发工具服务端
- 打通插件/工具生态
更多
MCP的能力不止调用工具
Dev Tools Supporting MCP
The following are the main code editors that support the Model Context Protocol. Click the link to visit the official website for more information.










