- Explore MCP Servers
- mcp-scaffold
Mcp Scaffold
What is Mcp Scaffold
mcp-scaffold is a development scaffold designed for testing and developing with MCP Client and Server. It provides a flexible environment for modifications and implementations based on the MCP specification.
Use cases
Use cases for mcp-scaffold include developing custom MCP servers, testing new features in a controlled environment, and serving as a reference for implementing MCP specifications.
How to use
To use mcp-scaffold, developers can clone the repository and set up the environment according to the provided instructions. It allows for easy testing and development of MCP servers and connectors.
Key features
Key features include low-friction modification capabilities, idiomatic client-server implementation, and alignment with the evolving MCP specification, making it a practical reference and implementation guide.
Where to use
mcp-scaffold can be used in software development environments where MCP Client and Server interactions are required, particularly in testing and development phases.
Clients Supporting MCP
The following are the main client software that supports the Model Context Protocol. Click the link to visit the official website for more information.
Overview
What is Mcp Scaffold
mcp-scaffold is a development scaffold designed for testing and developing with MCP Client and Server. It provides a flexible environment for modifications and implementations based on the MCP specification.
Use cases
Use cases for mcp-scaffold include developing custom MCP servers, testing new features in a controlled environment, and serving as a reference for implementing MCP specifications.
How to use
To use mcp-scaffold, developers can clone the repository and set up the environment according to the provided instructions. It allows for easy testing and development of MCP servers and connectors.
Key features
Key features include low-friction modification capabilities, idiomatic client-server implementation, and alignment with the evolving MCP specification, making it a practical reference and implementation guide.
Where to use
mcp-scaffold can be used in software development environments where MCP Client and Server interactions are required, particularly in testing and development phases.
Clients Supporting MCP
The following are the main client software that supports the Model Context Protocol. Click the link to visit the official website for more information.
Content
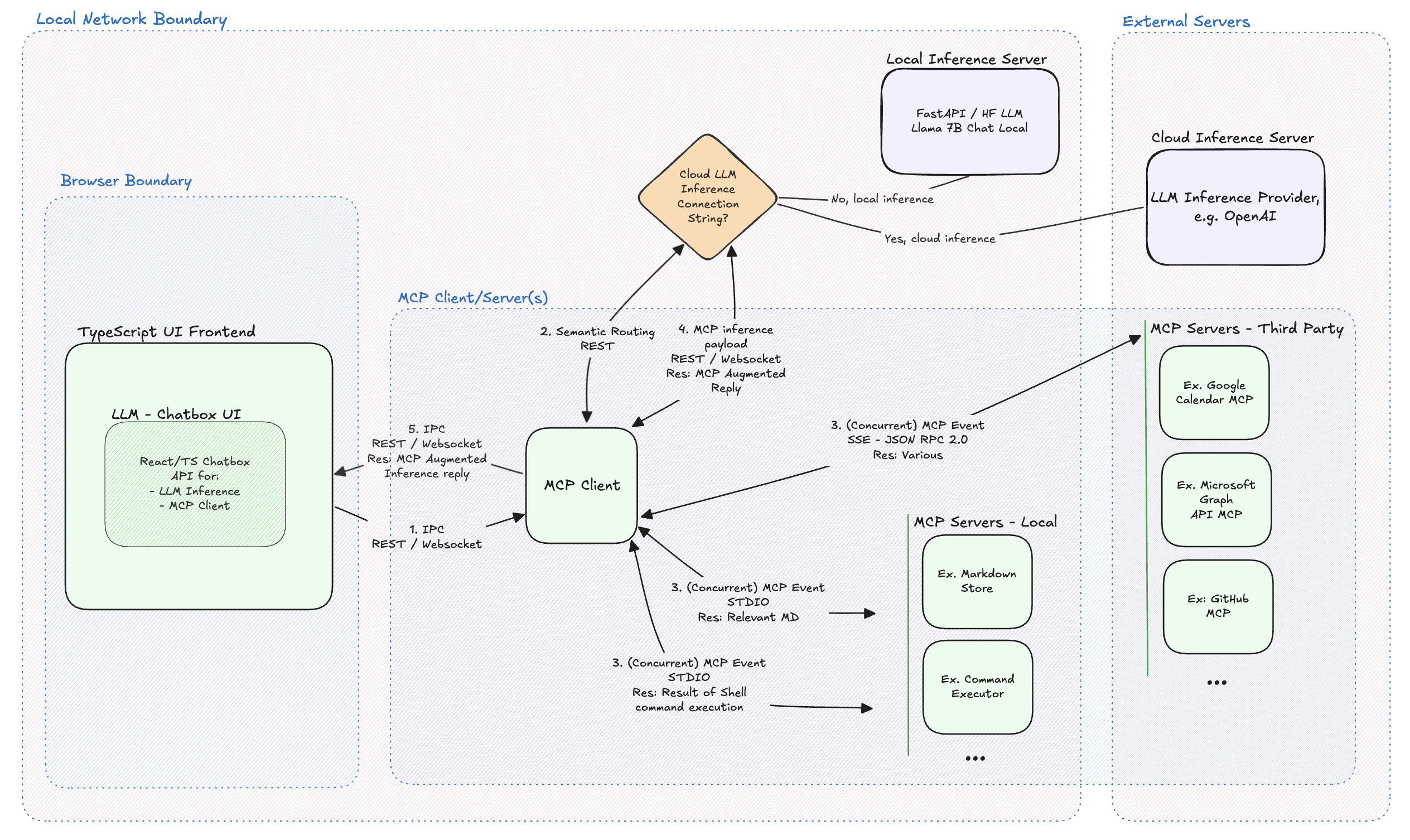
MCP Client-Server Sandbox for LLM Augmentation
Overview
Under Development
mcp-scaffold is a minimal sandbox for validating Model Context Protocol (MCP) servers against a working LLM client and live chat interface. The aim is minimal friction when plugging in new MCP Servers and evaluating LLM behavior.
At first a local LLM, such as LLaMA 7B is used for local network only testing capabilties. Next, cloud inference will be supported, so devs can use more powerful models for validation without complete local network sandboxing. LLaMA 7B is large (~13GB in common HF format), however, smaller models lack the conversational ability essential for validating MCP augmentation. That said, LLaMA 7b is a popular local LLM Inference model with over 1.3m downloads last month (Mar 2025).
With chatbox UI, LLM inference options in place, MCP Client and a couple demo MCP servers will be added. This project serves as both a reference architecture and a practical development environment, evolving alongside the MCP specification.
Architecture
Dev Tools Supporting MCP
The following are the main code editors that support the Model Context Protocol. Click the link to visit the official website for more information.










